3rd Party VMS/Milestone/Add Dahua Recorder To Milestone

How to Add a Dahua Recorder to Milestone

Description

This article will run through adding a Dahua DVR to X Protect.

Prerequisites

Confirmed-Not Working

  • DHI-NVR52A08-8P-4KS2 -DH_NVR5XXX-4KS2_EngSpnFrn_V3.215.0000000.2.R.20171030
  • DHI-NVR52A16-16P-4KS2 -DH_NVR5XXX-4KS2_EngSpnFrn_V3.215.0000000.2.R.20171030
  • DHI-NVR54A16-16P-4KS2 -DH_NVR5XXX-4KS2_EngSpnFrn_V3.215.0000000.2.R.20171030
  • DHI-NVR58A16-16P-4KS2 -DH_NVR5XXX-4KS2_EngSpnFrn_V3.215.0000000.2.R.20171030
  • DHI-NVR58A32-4KS2 -DH_NVR5XXX-4KS2_EngSpnFrn_V3.215.0000000.2.R.20171030
  • N52A4P -DH_NVR5XXX-4KS2_EngSpnFrn_V3.215.0000000.2.R.20171030
  • N54A4P -DH_NVR5XXX-4KS2_EngSpnFrn_V3.215.0000000.2.R.20171030

Video Instructions

Step by Step Instructions

1. Begin with launching X Protect Management Client 2017 R3.

AddDahuaDevicetoXProtect001.jpg

2. Select Servers -> Recording Servers. Then right-click the recording server you want to add the camera to and select Add Hardware (Cntrl+N).

AddDahuaDevicetoXProtect002.jpg

3. Select "Express", then select "Next".

AddDahuaDevicetoXProtect003.jpg

4. Make sure to input the username and password for the devices ONVIF interface, then select "Next".

AddDahuaDevicetoXProtect004.jpg

5. Wait while searching for the recorder you want to add.

AddDahuaDevicetoXProtect005.jpg

6. Once you see the recorder(s) you want to add, you can either wait until the search finishes or select "Stop". Check the device(s) you want to add and select "Next".

MilestoneAddRecorder6.png

7. Wait for the device to discover hardware capability, then select "Next".

MilestoneAddRecorder7.png

8. Enable any or all Hardware features on each camera that might apply to your application.

MilestoneAddRecorder8.png

9. You can also adjust your template layout. Select "Next".

MilestoneAddRecorder8.png

10. In this menu, you can create groupings and then assigned the cameras. Once you are done, select "Finish".

MilestoneAddRecorder10.png

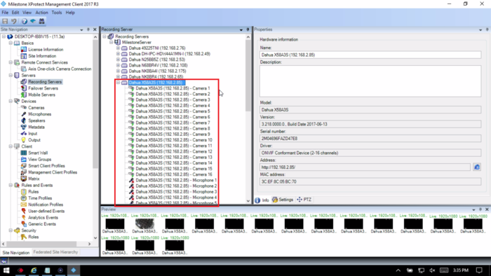
11. The recorder should now appear in the list with all the cameras connected to it.

MilestoneAddRecorder12.png