Thermal/Temperature Monitoring/3rd Party VMS/Milestone/Configure Milestone

Revision as of 16:19, 15 May 2020 by Marques.Phillips (talk | contribs) (Add rules for event)

Add Camera To Milestone and Configure Alarm Event

Description

This guide will show how to add the camera to the Milestone server and configure the alarm event for Temperature Monitoring

Prerequisites

  • Milestone Corporate 2019 R3, device pack 10.8a

Step by Step Instructions

Add device in Milestone XProtect Management Client

1. Add Device to Recording Server

Temperature Monitoring - Milestone - Configure Milestone - 1.jpg

Temperature Monitoring - Milestone - Configure Milestone - 2.jpg

Temperature Monitoring - Milestone - Configure Milestone - 3.jpg

Temperature Monitoring - Milestone - Configure Milestone - 4.jpg

Temperature Monitoring - Milestone - Configure Milestone - 5.jpg

Temperature Monitoring - Milestone - Configure Milestone - 6.jpg

Temperature Monitoring - Milestone - Configure Milestone - 6-1.jpg

Temperature Monitoring - Milestone - Configure Milestone - 7.jpg

Temperature Monitoring - Milestone - Configure Milestone - 7-1.jpg

Temperature Monitoring - Milestone - Configure Milestone - 8.jpg

Temperature Monitoring - Milestone - Configure Milestone - 9.jpg


Add event in Milestone XProtect Management Client

Temperature Monitoring - Milestone - Configure Milestone - 10.jpg

Temperature Monitoring - Milestone - Configure Milestone - 11.jpg

Temperature Monitoring - Milestone - Configure Milestone - 12.jpg

Temperature Monitoring - Milestone - Configure Milestone - 13.jpg

Temperature Monitoring - Milestone - Configure Milestone - 14.jpg

Temperature Monitoring - Milestone - Configure Milestone - 15.jpg

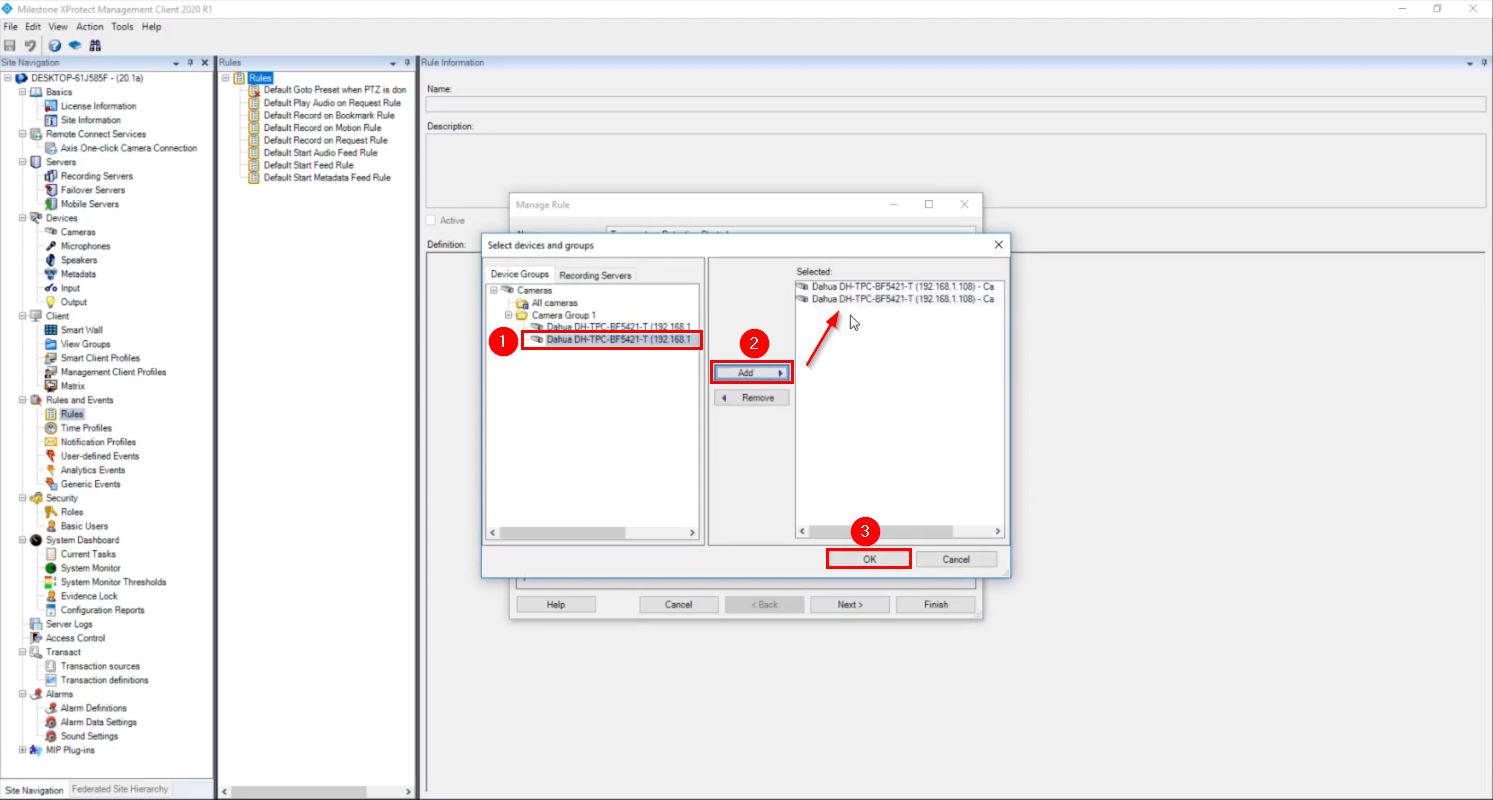
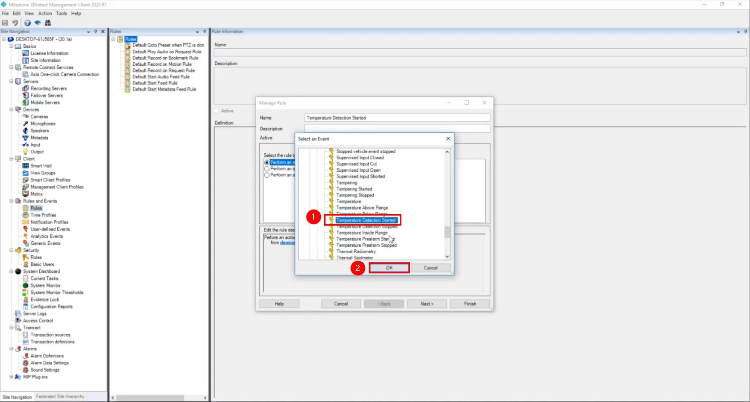
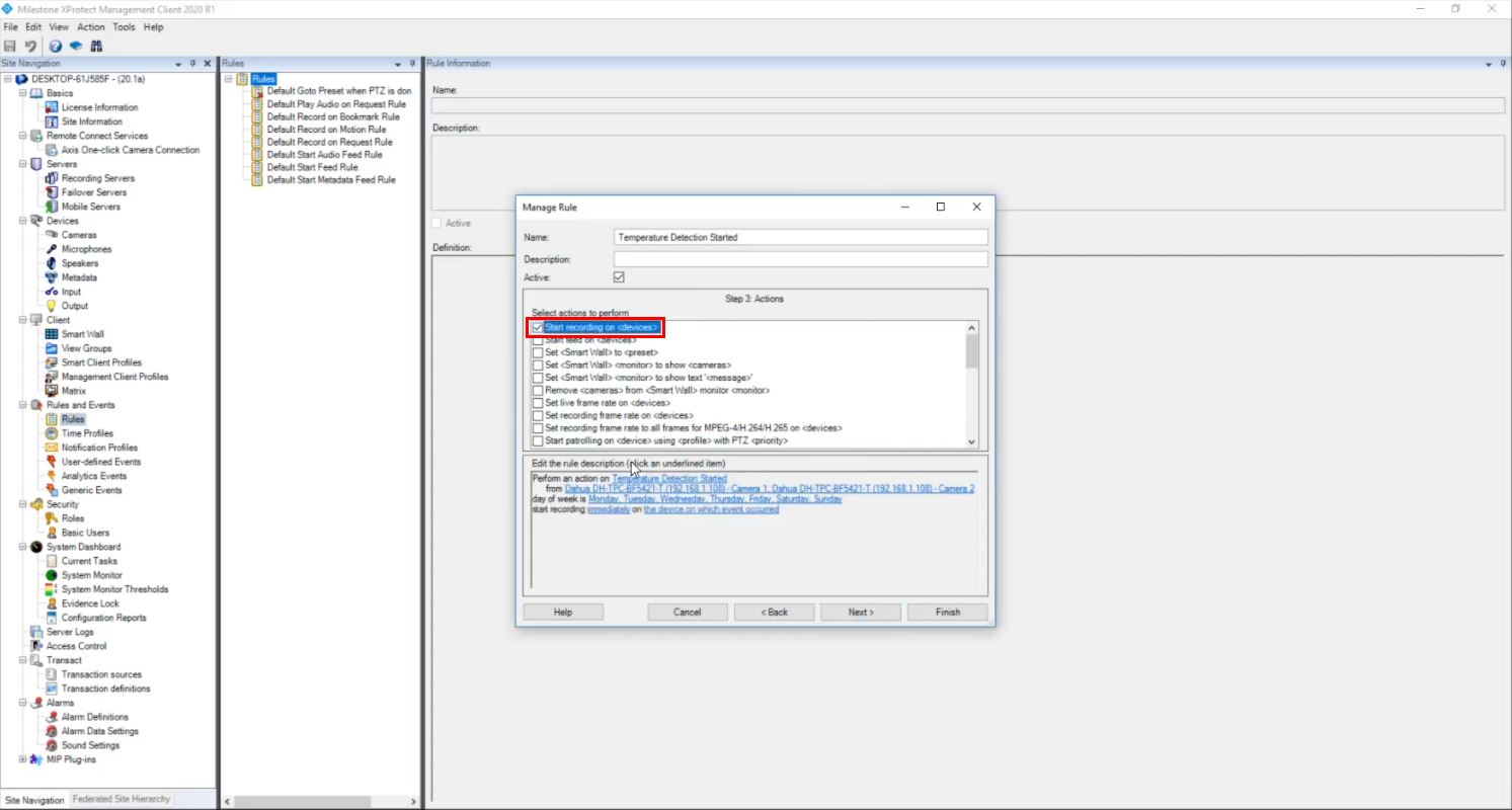
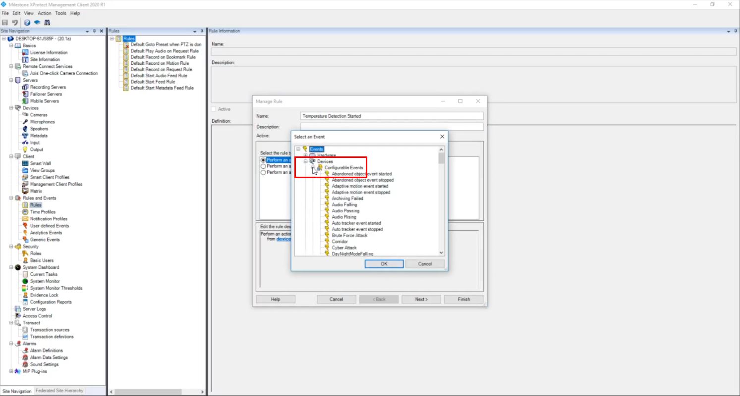
Add rules for event

Temperature Monitoring - Milestone - Configure Milestone - 16.jpg

Temperature Monitoring - Milestone - Configure Milestone - 17.jpg

Temperature Monitoring - Milestone - Configure Milestone - 18.jpg

Temperature Monitoring - Milestone - Configure Milestone - 19.jpg

Temperature Monitoring - Milestone - Configure Milestone - 20.jpg

Temperature Monitoring - Milestone - Configure Milestone - 20-1.jpg

Temperature Monitoring - Milestone - Configure Milestone - 21.jpg

Temperature Monitoring - Milestone - Configure Milestone - 22.jpg

Temperature Monitoring - Milestone - Configure Milestone - 23.jpg

Temperature Monitoring - Milestone - Configure Milestone - 24.jpg

Temperature Monitoring - Milestone - Configure Milestone - 25.jpg

Temperature Monitoring - Milestone - Configure Milestone - 26.jpg

Temperature Monitoring - Milestone - Configure Milestone - 27.jpg

Temperature Monitoring - Milestone - Configure Milestone - 28.jpg

Temperature Monitoring - Milestone - Configure Milestone - 29.jpg

Temperature Monitoring - Milestone - Configure Milestone - 30.jpg

Alarm configuration